Dispositif d’aide Soutien aux investissements agricoles
Comment faire la demande de paiement d’un dossier Feader* Soutien aux investissements agricoles ? La chambre d'Agriculture de région Île-de-France vous répond.
Comment faire la demande de paiement d’un dossier Feader* Soutien aux investissements agricoles ? La chambre d'Agriculture de région Île-de-France vous répond.

Rappel des règles à respecter et des démarches à effectuer pour bénéficier du soutien aux investissements agricoles du Feader*.
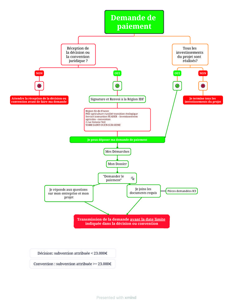
Quand faire la demande de paiement ?
La demande de paiement doit être déposée après avoir réalisé tous les investissements et avant la date limite prévue par la convention ou la décision juridique. Il ne faut pas déposer de demande de paiement tant que vous n’avez pas reçu la décision juridique ou la convention, sinon la demande sera rejetée.
Attention, la convention doit être signée par l’ensemble des signataires et renvoyée à la Région. La convention, signée et cachetée en autant d’exemplaires que de signataires, doit être retournée par courrier à Région Île-de-France, Pôle agriculture ruralité transition écologique, Service instruction Feader - Investissements agricoles - convention, 2 rue Simone-Veil 93400 Saint-Ouen-sur-Seine.
Les signataires sont :